# MySQL 서버 설치방법
1. https://www.mysql.com에 들어가 상단의 DOWNLOADS 버튼을 클릭합니다.

2. 홈페이지 하단의 MySQL Community(GPL) Downloads 버튼을 클릭합니다.

3. MySQL Community Server 버튼을 클릭합니다.

4. 하단의 Go to Download Page 버튼을 클릭합니다.

5. 두 번째 Download 버튼을 클릭합니다.

6. 하단의 No thanks, just start my download. 를 클릭합니다.

7. 해당 이미지가 나오면 기다려줍니다.

8. Developer Default를 선택 후 Next 버튼을 클릭합니다.

9. Execute 버튼을 클릭한 후 MySQL For Excel 1.3.8이 설치 완료되면 Next 버튼을 클릭합니다.

10. Yes 버튼을 클릭합니다.

11. Execute 버튼을 클릭합니다.

12. 모두 설치되었는지 체크 한 후, Next 버튼을 클릭합니다.

13. Next 버튼을 클릭합니다.

14. Standalone MySQL Server / Classic MySQL Replication을 선택한 후, Next 버튼을 클릭합니다.

15. Next 버튼을 클릭합니다.

16. Use Strong Password Encryption for Authentication(RECOMMENDED)를 선택한 후, Next 버튼을 클릭합니다.

17. 원하는 비밀번호를 각 창에 입력한 후, Next를 클릭합니다.

18. Next 버튼을 클릭합니다.

19. Execute 버튼을 클릭합니다.

20. 모두 설치되었는지 확인한 후, Finish 버튼을 클릭합니다.

21. Next 버튼을 클릭합니다.

22. Finish 버튼을 클릭합니다.

23. Next 버튼을 클릭합니다.

24. Status에 Connection succeeded가 표시되었는지 확인 후,
user name과 password를 입력한 후 check를 클릭합니다.
이후 Next 버튼을 클릭합니다.

23. 모두 체크되었는지 확인 한 후, Finish 버튼을 클릭합니다.

24. Next 버튼을 클릭합니다.

25. Finish 버튼을 클릭합니다.

26. 위의 그림에서 Start MySQL Workbench after Setup을 체킹하셨다면 아래의 화면이 나옵니다.
필요 없으시다면 꺼주시면 됩니다.

# 시스템 환경변수 설정 방법
1. 아래의 해당하는 폴더로 차례대로 들어간 후, 해당 주소를 복사해줍니다.

2. 내 PC에서 마우스 오른쪽 클릭 후 속성을 클릭합니다.

3. 좌측 하단의 고급 시스템 설정을 클릭합니다.

4. 고급 - 환경변수(N)를 클릭합니다.

5. 시스템 변수에서 Path 선택 후, 편집 버튼을 클릭합니다.

6. 우측 상단의 새로 만들기 클릭 후 아래와 같이 복사해두었던 주소를 붙여넣기 해줍니다.

7. 확인 버튼을 클릭합니다.

8. 확인 버튼을 클릭합니다.

# 데이터베이스 서버 접속 방법
1. 윈도우 검색창에 cmd를 검색한 후, 해당 프로그램을 클릭하여 실행시킵니다.

2. 프롬프트 창에 MySQL 접속 명령어를 입력해야 합니다.
mysql -u root -p를 입력한 뒤 패스워드에 본인의 비밀번호를 입력하고 엔터를 눌러주세요.

3. 해당 화면이 출력되면 서버에 접속 완료입니다.

+ workbench 사용 방법
1. 윈도우 검색 창에 workbench를 검색 후 해당 프로그램을 클릭한다.

2. 아래의 붉은 색 버튼을 클릭하면 root 계정으로 들어갈 수 있으며,
파란색 부분의 + 버튼으로 설정 시 새로운 데이터베이스 서버 커넥션을 추가할 수 있다.

3. root 계정의 비밀번호를 입력하고 OK를 클릭합니다.

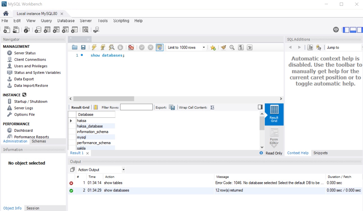
4. cmd창과 동일하게 명령어를 입력 시 아래와 같이 더 편리하게 사용 가능하다.

'Tip' 카테고리의 다른 글
| [Tip] JSP & MySQL & Eclipse 개발 환경 설정 방법 (0) | 2020.10.03 |
|---|---|
| [Tip] ORACLE 서버 설치 방법 (0) | 2020.09.23 |
| [Tip] brackets 설치방법 및 단축키 정리 (0) | 2020.07.31 |
| [Tip] 이클립스(eclipse) 단축키 정리 (0) | 2020.07.02 |
| [Tip] 이클립스(eclipse) 설치방법 (0) | 2020.07.02 |